Appearance
Moonshot AI API Key 注册教程
从零开始,手把手教你注册 Moonshot 账号并获取 API Key。整个流程大约 3 分钟。
教程概览
完成以下步骤,你就能拿到 Moonshot AI(Kimi)的 API Key:
- 打开 Moonshot 开放平台官网
- 使用手机号注册 / 登录
- 完成个人实名认证(获得 15 元免费额度)
- 创建 API Key
准备工作
你只需要一个能接收短信的中国大陆手机号。
步骤 1: 打开 Moonshot 开放平台
在浏览器中访问 platform.moonshot.cn,这是 Kimi 大模型的开放平台官网。

点击页面右上角的 「登录」 按钮。
步骤 2: 选择手机快捷登录
登录页面默认显示微信扫码登录。点击上方的 「手机快捷登录」 标签,切换到手机号登录方式。

步骤 3: 输入手机号
在输入框中填写你的手机号码。区号默认为 +86(中国大陆),无需修改。

步骤 4: 勾选同意协议
勾选页面底部的 「我已阅读并同意服务协议与隐私协议」。
页面提示"未注册的手机号登录将自动注册",所以新用户直接登录即可,不需要单独注册。

步骤 5: 完成安全验证
点击 「发送验证码」 后,会弹出一个滑块拼图验证。按照提示 向右拖动滑块,将拼图碎片拖到正确位置即可。

提示
如果验证失败,拼图会自动刷新,重新拖动即可。
步骤 6: 输入短信验证码并登录
滑块验证通过后,手机会收到一条 6 位数字验证码短信。填入输入框后点击 「登录」。

提示
验证码有效期 120 秒,超时可重新发送。
步骤 7: 进入用户中心
登录成功后自动跳转到首页。点击顶部导航栏的 「用户中心」,进入账户管理页面。

此时余额为 0。接下来通过实名认证来获取 15 元免费额度。
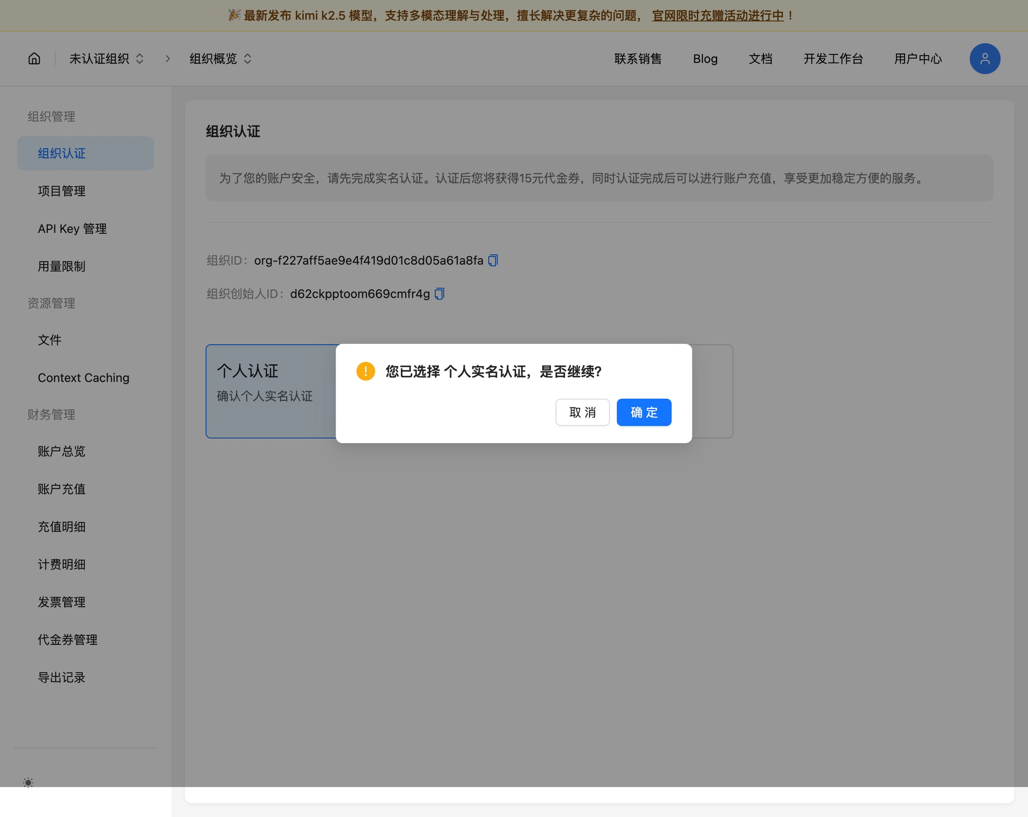
步骤 8: 完成个人实名认证
在左侧菜单中点击 「组织认证」,页面会提示认证后可获得 15 元代金券。

点击 「个人认证」 卡片,弹出确认对话框后点击 「确定」。

认证完成!
认证状态变为"已个人认证",15 元代金券自动发放到你的账户。

步骤 9: 创建 API Key
在左侧菜单中点击 「API Key 管理」,然后点击右上角的 「新建 API Key」。

在弹出的对话框中:
- 输入一个名称(比如 "my-first-key"),方便日后辨认
- 「项目」下拉菜单选择 "default"
- 点击 「确定」

步骤 10: 保存你的 API Key
创建成功后,页面会显示你的完整 API Key。

重要
这个密钥只会显示这一次!请立即复制并保存到安全的地方。丢失后只能删除重建。
点击密钥右侧的 复制按钮 保存好 API Key,然后点击「确定」关闭对话框。

大功告成!
你已成功获取 Moonshot AI 的 API Key,并拥有 15 元免费额度。现在可以回到 XiaoClaw,把 API Key 填入 Setup 向导开始使用。